XD phần mềm Quản lý điểm: Bài 12. Định dạng trang tính kiết xuất dữ liệu sang Excel
Nối tiếp bài 11, trong Video này chúng ta sẽ thực hiện công việc khá [...]
Th7
XD phần mềm Quản lý điểm: Bài 10. Xử lý hoàn thiện dữ liệu Bảng điểm chi tiết
Video này sẽ hoàn thiện việc xử lý dữ liệu Bảng điểm chi tiết sinh [...]
Th7
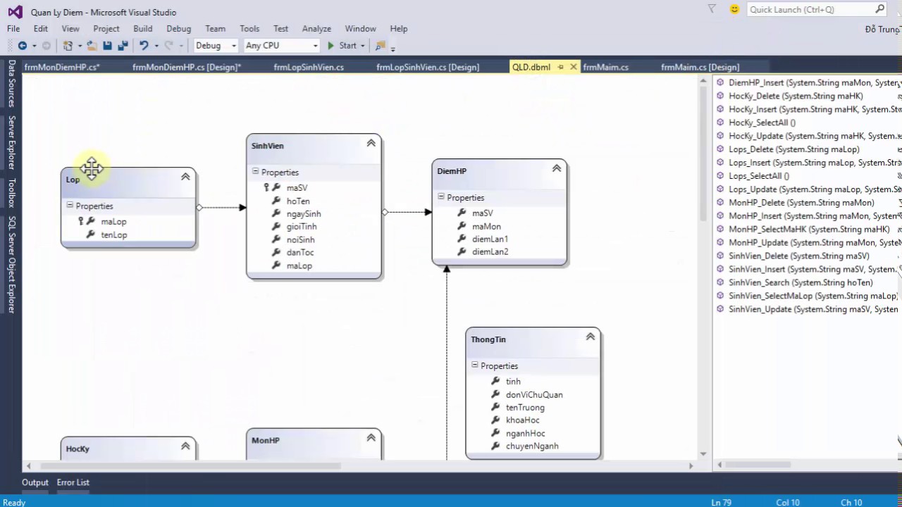
XD phần mềm Quản lý điểm: Bài 9. Xây dựng Class XuLy và đưa dữ liệu sinh viên vào Bảng điểm Chi tiết
Trong Video này chúng ta sẽ thực hiện xây dựng một Stored Procedure SinhVien_SelectID và [...]
Th7
XD phần mềm Quản lý điểm: Bài 8. Xử lý Bảng điểm chi tiết của Sinh viên
Trong Video này chúng ta sẽ thực hiện công việc thiết kế giao diện Form [...]
Th7
XD phần mềm Quản lý điểm: Bài 7. Xử lý dữ liệu Thông tin của Hệ thống
Trong Video này chúng ta sẽ thực hiện công việc xử lý dữ liệu thông [...]
Th7
XD phần mềm Quản lý điểm: Bài 6. Hiển thị bảng điểm trên DataGridView. Nhập điểm học phần lần 1, 2
Video này sẽ hướng dẫn thực hiện công việc hiển thị điểm lên DataGridView. Ở [...]
Th7
XD phần mềm Quản lý điểm: Bài 5. Xử lý dữ liệu Bảng Môn HP và Cập nhật dữ liệu vào Bảng Điểm HP
Video này sẽ thực hiện xử lý dữ liệu bảng Môn học phần và cập [...]
Th7
XD phần mềm Quản lý điểm: Bài 4. Thiết kế Form, Xử lý dữ liệu Bảng Học kỳ
Trong Video này chúng ta sẽ thực hiện thiết kế Form và xử lý dữ [...]
Th7
XD phần mềm Quản lý điểm: Bài 3. Xử lý dữ liệu Bảng Sinh Viên
Trong nội dung bài 3 chúng ta sẽ thực hiện insert, update, delete và tìm [...]
Th7
XD phần mềm Quản lý điểm: Bài 2. Thiết kế Form Lớp, Sinh viên và xử lý dữ liệu của bảng Lớp
Trong Video của Bài 2, chúng ta sẽ thực hiện việc thiết kế Form thực [...]
Th7
